Dokument / Bericht zur Vernehmlassung bereitstellen

Dokument / Bericht zur Vernehmlassung bereitstellen

Einleitung

Mit dem Modul «Dokumente» stellen Sie den Teilnehmenden Inhalte wie Berichte, Gesetzesentwürfe oder Strategiepapiere zur Verfügung. Diese können interaktiv geöffnet und direkt an den relevanten Stellen (z. B. Kapiteln oder Artikeln) kommentiert werden. Die Rückmeldungen sind dadurch von Beginn an strukturiert, was eine zeitsparende und gezielte Auswertung ermöglicht. 



Damit das Dokument eingesehen und Rückmeldungen bereichsspezifisch erfasst werden können, muss es vorgängig eingerichtet werden. Ein Assistent begleitet Sie dabei Schritt für Schritt durch den Einrichtungsprozess.

Voraussetzungen:
  1. Damit die Kapitelstruktur automatisch erkannt und übernommen werden kann, muss das PDF mit Kapitelmarkern (Lesezeichen) erstellt worden sein. (Anleitung finden Sie hier)
  2. Sie haben sich Gedanken dazu gemacht, zu welchen Bereichen / Kapiteln die Teilnehmenden eine Rückmeldung erfassen sollen (zu sämtlichen Bereichen / Kapitel oder nur zu ausgewählten.

Schritt 1: Seite anlegen

Erstellen Sie eine neue Seite oder öffnen Sie eine bereits vorhandene Seite.
Klicken Sie anschliessend auf «Neuen Seiteninhalt hinzufügen», wählen Sie den Typ «Dokumente» aus und betätigen Sie die Schaltfläche «Jetzt einrichten».


Schritt 2: Seiteninhalt «Dokumente» hinzufügen

Klicken Sie auf «Seiteninhalt hinzufügen» und wählen Sie den Inhaltstyp «Dokumente» aus.
Klicken Sie anschliessend auf «Jetzt einrichten», um mit dem Einfügen des Dokuments zu starten.



Nun öffnet sich der Assistent, der Sie Schritt für Schritt durch die Einrichtung führt.
Wählen Sie als Erstes die PDF-Datei aus, die Sie hochladen möchten und klicken Sie auf «Dokument hochladen».


Schritt 3: Dokumenten-Struktur verwalten

Automatisches Einlesen der Dokumenten-Struktur

Sofern das PDF-Dokument vorgängig mit Kapitelmarkern erstellt wurde, wird die Struktur automatisch erkannt und direkt übernommen.


Manueller Import der Kapitelstruktur

Konnte die Kapitelstruktur nicht automatisch übernommen werden, wird ein entsprechender Hinweis angezeigt. In diesem Fall werden Sie aufgefordert, die Kapitelstruktur manuell in eine vorgegebene Excel-Vorlage zu übertragen und diese anschliessend zu importieren.


Kapitelstruktur nachbearbeiten (optional)

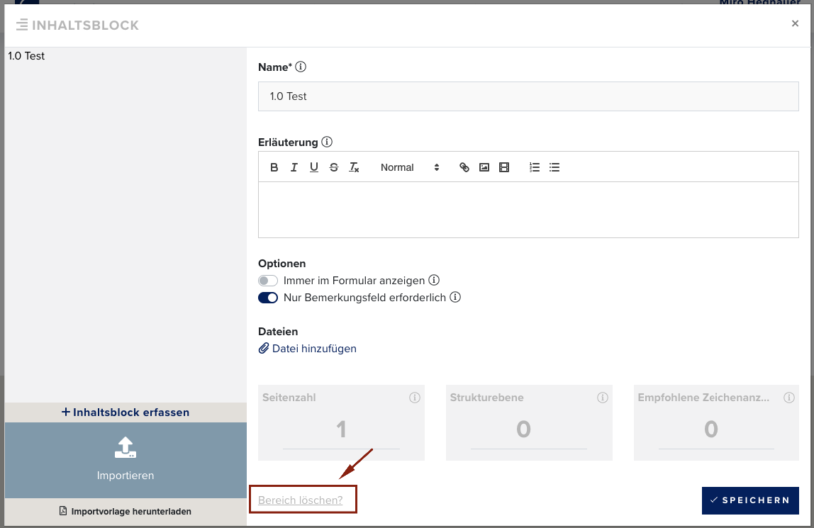
Im Schritt «Struktur bearbeiten» können Sie die Inhaltsstruktur bei Bedarf manuell anpassen. So können beispielsweise Kapitel entfernt werden, zu denen keine Rückmeldungen erfasst werden sollen, oder erweiterte Einstellungen definiert werden, die den Teilnehmenden beim Erfassen ihrer Rückmeldung angezeigt werden. Ist keine Anpassung notwendig, springen Sie direkt zum Abschnitt «Flächen definieren» in dieser Anleitung. 

Titel
Bezeichnung des Bereichs (Kapitel oder Artikel), die sowohl den Teilnehmenden als auch in der Auswertung angezeigt wird.

Erläuterungen (optional)
Pro Bereich kann ein erläuternder Text hinterlegt werden, der den Teilnehmenden beim Erfassen ihrer Rückmeldung angezeigt wird. Dieser kann beispielsweise Hinweise enthalten, worauf sich die Rückmeldung beziehen soll.

Seitenzahl (optional)
Angabe der Seite, auf der der Bereich im Dokument erstmals erscheint.

Art der Rückmeldung (optional)
Standardmässig stehen den Teilnehmenden zwei Felder zur Verfügung: «Antrag» und «Begründung». Diese Variante eignet sich insbesondere für formelle Vernehmlassungen, bei denen konkrete Änderungsvorschläge gewünscht sind.
Alternativ kann die Rückmeldung auf ein einzelnes Textfeld («Bemerkung») beschränkt werden – z. B. bei informellen Verfahren.

Kategorien (optional)
Zur zusätzlichen Strukturierung der Rückmeldungen können vordefinierte Kategorien angegeben werden, die dann von den Teilnehmenden ausgewählt werden können. Wurden Kategorien definiert, muss mindestens eine Kategorie ausgewählt werden, eine Mehrfachauswahl ist möglich.

Dokumente informativ bereitstellen (optional)
Zu einzelnen Bereichen können ergänzende Dokumente (z. B. Anhänge oder Erläuterungen) hochgeladen werden. Diese werden angezeigt, sobald der entsprechende Bereich ausgewählt wird.

Externe ID (GIS-Karten) (optional)
Bei Inhaltsblöcken, die aus einer GIS-Datenbank importiert wurden, kann hier die ID des jeweiligen GIS-Objekts hinterlegt werden. Dies ist nur in Ausnahmefällen und nach Rücksprache mit Konova erforderlich.


Schritt 4: Flächen definieren

Damit die Teilnehmenden ihre Rückmeldungen direkt im Dokument den jeweiligen Bereichen zuordnen können, müssen die zuvor erfassten Bereiche (Kapitel / Artikel) visuell mit dem Dokument verknüpft werden. Markieren Sie dazu den entsprechenden Abschnitt im Dokument, wählen Sie den passenden Bereich über das Auswahl- oder Suchfeld aus und klicken Sie auf «Übernehmen», um die Zuweisung zu speichern. Wiederholen Sie diesen Schritt für alle Bereiche, zu denen Rückmeldungen erfasst werden sollen.



Schritt 5: Einrichtung abschliessen und Resultat einsehen

Zum Abschluss des Prozesses klicken Sie im Assistenten auf «Abschliessen».



Um das Resultat zu sehen und die Einrichtung zu prüfen, öffnen Sie die Vorschau und prüfen Sie, ob alles wie gewünscht dargestellt wird.